JMMC - Architecture technique du logiciel ASPRO 2


Introduction

Cette page rassemble les diagrammes UML de description de l'architecture interne du logiciel Aspro 2 :
  • Classes : Model, Service, Swing GUI
  • Sequences : evènements

Ces documents correspondent à la version Aspro 2 0.7.7b - 20/01/2011

Architecture générale

OverView.png

Diagrammes de Classe

Swing GUI

Swing_GUI.png

Model Managers

Model_Managers.png

Services

Services.png

Data Model

Configuration Model

Configuration.png

Observation Model

Observation.png

Computed Results

Observability Data

ObservabilityData.png

Usages
ObsData.png

UVCoverage Data

UVCoverageData.png

WarningContainer Usages

WarningContainer.png

OIFits Data Model

OIFits.png

Usages
OIFitsFile.png

Diagrammes de Séquence

Load Event

Load.png


Load_Event.png

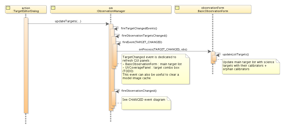
Target Changed Event

TargetChanged_Event.png

Changed Event

Changed.png


Changed_Event.png

Observability Done Event

ObsDone_Event.png

Zoom Event

UVMap_ZoomEvent.png

-- LaurentBourges - 20 Jan 2011

Topic attachments
I Attachment History Action Size Date Who Comment
PNGpng Changed.png r1 manage 31.7 K 2011-01-20 - 12:41 LaurentBourges Changed Use Case
PNGpng Changed_Event.png r1 manage 228.5 K 2011-01-20 - 12:41 LaurentBourges Changed Event Sequence diagram
PNGpng Configuration.png r1 manage 212.3 K 2011-01-20 - 10:27 LaurentBourges Configuration Model
PNGpng Load.png r1 manage 11.2 K 2011-01-20 - 12:40 LaurentBourges Load Use Case
PNGpng Load_Event.png r1 manage 86.2 K 2011-01-20 - 12:41 LaurentBourges Load Event Sequence diagram
PNGpng Model_Managers.png r1 manage 129.1 K 2011-01-20 - 10:26 LaurentBourges Model Managers
PNGpng OIFits.png r1 manage 138.3 K 2011-01-20 - 12:37 LaurentBourges OIFits Model
PNGpng OIFitsFile.png r1 manage 20.2 K 2011-01-20 - 10:30 LaurentBourges OIFitsFile Usages
PNGpng ObsData.png r1 manage 21.5 K 2011-01-20 - 10:29 LaurentBourges Observability Data Usages
PNGpng ObsDone_Event.png r1 manage 213.9 K 2011-01-20 - 12:44 LaurentBourges Observability Done Event Sequence diagram
PNGpng ObservabilityData.png r1 manage 106.2 K 2011-01-20 - 10:28 LaurentBourges Observability Data
PNGpng Observation.png r1 manage 182.3 K 2011-01-20 - 10:27 LaurentBourges Observation Model
PNGpng OverView.png r1 manage 115.6 K 2011-01-20 - 10:20 LaurentBourges architecture générale
PNGpng Services.png r1 manage 114.5 K 2011-01-20 - 10:26 LaurentBourges Services
PNGpng Swing_GUI.png r1 manage 157.7 K 2011-01-20 - 10:26 LaurentBourges Swing GUI
PNGpng TargetChanged_Event.png r1 manage 33.7 K 2011-01-20 - 12:43 LaurentBourges Target Changed Event Sequence diagram
PNGpng UVCoverageData.png r1 manage 61.8 K 2011-01-20 - 10:28 LaurentBourges UVCoverage Data
PNGpng UVMap_ZoomEvent.png r1 manage 90.2 K 2011-01-20 - 12:44 LaurentBourges Zoom Event Sequence diagram
PNGpng WarningContainer.png r1 manage 17.1 K 2011-01-20 - 10:29 LaurentBourges WarningContainer Usages
Edit | Attach | Watch | Print version | History: r2 < r1 | Backlinks | Raw View | Raw edit | More topic actions
Topic revision: r2 - 2011-01-20 - LaurentBourges
 
This site is powered by the TWiki collaboration platform Powered by PerlCopyright © 2008-2025 by the contributing authors. All material on this collaboration platform is the property of the contributing authors.
Ideas, requests, problems regarding TWiki? Send feedback